Araxis Merge Professional 2025.1 文件/文件夹对比
2025-08-09 21:25,部分内容具有时效性,如有失效,请留言
描述
Araxis Merge Professional是一款功能强大的文件和文件夹比较/合并工具,旨在帮助用户跟踪、比较和合并文本、图像和二进制文件。
文件比较和合并:Araxis Merge Professional能够以行为单位比较和合并文本文件,支持Unicode和其他字符集。它还可以比较和合并二进制文件,如图像和可执行文件。
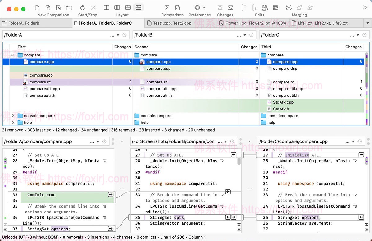
三向比较:该工具支持三向比较,即同时比较三个版本的文件并将差异可视化展现出来,帮助用户更好地理解各个版本之间的差异。
文件夹比较和同步:除了文件比较外,Araxis Merge Professional还支持文件夹层面的比较和同步,让用户能够轻松地查看文件夹结构和内容的差异,并将其同步。
高级差异分析:该软件提供了丰富的差异分析工具,包括内置代码语法高亮显示、智能上下文定位等功能,帮助用户快速准确地发现并理解文件之间的差异。
强大的合并工具:针对发现的差异,Araxis Merge Professional提供了直观的合并界面,允许用户进行精细的手动合并操作,并提供了自动合并选项。
支持多种文件格式:Araxis Merge Professional支持比较和合并文本文件、图像文件、Microsoft Word和Excel文档、PDF文件等多种常见文件格式。
总体来说,Araxis Merge Professional是一款功能全面、灵活易用的文件比较和合并工具,适用于开发人员、项目经理、文档管理人员等各种专业领域的用户。
截图
使用说明
直接安装
文件属性
| 版本:2025.1 | 开发者:ARAXIS LTD |
| 大小:66MB | 激活团队:aqzs/TNT team |
| 语言:英语 | 激活方式:直装版 |
| 兼容性:macOS 13.7及以上 | 不支持 11 Big Sur |
| 处理器:ARM/Intel | 不支持 12 Monterey |
| 兼容 13 Ventura | |
| 兼容 14 Sonoma | |
| 兼容 15 Sequoia |
软件下载
百度网盘
夸克网盘
123网盘
有问题看这里或导航栏【教程】
激活方法在对应安装包的txt文档中写有详细说明。
如果认真按照文档操作未激活,很有可能是激活文件失效,或者请在此处联系处理
有些软件只能激活特定版本,再新的就没有了。
macOS完全卸载请使用 App Cleaner & Uninstaller 卸载软件主体等文件,之后可以到/Users/用户名/Library/Application Support以及/Library/Application Support中删除相关文件夹(Library为隐藏文件夹,请使用快捷键Command+Shift+.开关)
Adobe、DxO等软件可以使用官方卸载器卸载,之后再使用上面介绍的软件卸载干净
版权声明:本文内容采用 CC BY-NC-SA 4.0 协议许可,转载请注明
文章名称:Araxis Merge Professional 2025.1 文件/文件夹对比
文章链接:https://foxirj.com/araxis-merge-professional-mac.html
根据《计算机软件保护条例》第十七条规定“为了学习和研究软件内含的设计思想和原理,通过安装、显示、传输或者存储软件等方式使用软件的,可以不经软件著作权人许可,不向其支付报酬。”本站所有内容资源均来源于网络,仅供用户交流学习与研究使用,版权归属原版权方所有,版权争议与本站无关,用户本人下载后不能用作商业或非法用途,需在24小时内从您的设备中彻底删除下载内容,否则一切后果请您自行承担,如果您喜欢该程序,请购买注册正版以得到更好的服务。
